3 formas de comprimir vídeos de GoPro: un tutorial detallado
Los videos de GoPro son una de las mejores opciones para los usuarios que buscan imágenes en tiempo real desde una perspectiva en primera persona. Son ideales para videos largos de YouTube, como vlogs de viajes y contenido de exploración urbana. Sin embargo, las grabaciones de GoPro tienen un problema: suelen tener un tamaño de archivo mayor, generalmente de 1 GB a 4 GB por cada 10 a 15 minutos de grabación. Teniendo esto en cuenta, aprender Cómo comprimir vídeos de GoPro Sin perder calidad, siempre será una solución práctica, ya que los archivos más pequeños son más fáciles de importar a editores de vídeo y subir a redes sociales. Consulta nuestras opciones destacadas a continuación, que incluyen una herramienta en línea, software basado en comandos y una solución de código abierto para PC.
- LISTA DE GUÍAS
- Parte 1. Por qué necesitas comprimir los vídeos de GoPro
- Parte 2. Cómo comprimir vídeos de GoPro
- Parte 3. Preguntas frecuentes sobre la compresión de vídeos de GoPro
Parte 1. Por qué necesitas comprimir los vídeos de GoPro
Dada la naturaleza de los videos de GoPro, estos clips están diseñados para ofrecer alta resolución, una velocidad de fotogramas fluida y una alta tasa de bits para garantizar una calidad de video excelente. Desafortunadamente, esta configuración hizo que los archivos capturados con GoPro fueran mucho más grandes que los archivos de video estándar. Por lo tanto, si planea editar contenido capturado con una GoPro, necesita aprender cómo comprimir MP4 Primero los vídeos.
La compresión de formato acelera el procesamiento de vídeo, lo que facilita su importación a editores de vídeo. Además, estos archivos serán mucho más fáciles de editar, ya que son más pequeños y consumen menos recursos.
Para aprender a usar el mejor software para ajustar la configuración de compresión de video de tu GoPro, consulta nuestros tutoriales sobre cómo usar tres de los mejores programas de compresión de archivos para computadoras de escritorio. Estas opciones incluyen desde software en línea hasta soluciones basadas en comandos y una herramienta gratuita de código abierto.
Parte 2. Cómo comprimir vídeos de GoPro
Utilice la herramienta gratuita en línea: compresor en línea gratuito ArkThinker
Comenzaremos nuestras recomendaciones de compresores de video con el Compresor online gratuito ArkThinker Herramienta. La versión gratuita de ArkThinker, basada en navegador, está diseñada específicamente para comprimir archivos de vídeo de hasta 100 MB, lo que la hace ideal para archivos más pequeños.
Dada la practicidad de las herramientas en línea, este software no requiere que los usuarios lo descarguen ni lo instalen para funcionar. En cambio, funciona completamente en línea y admite la importación y compresión de archivos en un único paquete de software.
Sin embargo, a diferencia de otras herramientas web, este programa ofrece una tasa de compresión más rápida y admite una gama más amplia de formatos de vídeo que otras opciones de navegador. Para obtener más información sobre el programa, consulte sus características principales a continuación.
No olvides descargarlo también para que te resulte más fácil seguir nuestro tutorial completo.
Principales características:
- • Alta velocidad de compresión de vídeo para una herramienta en línea basada en la web.
- • Los vídeos comprimidos ofrecen un equilibrio entre la reducción del tamaño del archivo y la preservación de la calidad.
- • Admite vídeos en formatos ampliamente compatibles como MP4, MOV, AVI, WMV, MKV, FLV, WebM, 3GP y muchos más.
- • Diseño de interfaz fácil de usar para principiantes absolutos.
- • Compresión de vídeo sin marca de agua.
Buscar Sitio web de ArkThinker Free Video Compressor Online en su navegador. A continuación, haga clic en el Comience a comprimir video Botón para cargar el archivo que desea comprimir.
Espera a que se cargue tu archivo de vídeo.
Una vez que hayas subido tus archivos multimedia de GoPro a la herramienta en línea, haz clic aquí. Comprimir archivo Para iniciar el proceso de compresión del tamaño del archivo, luego descárguelo.

Aunque ArkThinker Free Video Compressor Online tiene un límite de tamaño de archivo para la importación, el límite de 100 MB es más que suficiente para comprimir videos para aplicaciones de mensajería. Esto lo convierte en la solución perfecta para los usuarios que desean aprender a comprimir videos de GoPro para WhatsApp.
Usar la línea de comandos - FFmpeg
Si tienes confianza en tus habilidades de línea de comandos, FFmpeg podría ser la mejor opción. Esta herramienta multimedia basada en comandos aprovecha al máximo las órdenes para modificar archivos multimedia específicos en tu ordenador.
Desafortunadamente, su naturaleza impedía que contara con una interfaz gráfica de usuario (GUI) estándar, lo que obligaba a otros usuarios a aprender comandos antes de poder utilizarla. Esto la convierte en una opción viable para aplicar la configuración de compresión de video de la GoPro 10.
Para obtener más información sobre el software, lea a continuación sus características principales y, a continuación, nuestra guía rápida sobre cómo usarlo.
Principales características:
- • Velocidad de ajuste multimedia rápida con aceleración por hardware.
- • Tasa de compresión totalmente personalizable.
- • Puede procesar formatos de vídeo como MP4, MOV, MKV, AVI, ProRes, GoPro y muchos más.
- • Configuración integral de elementos de vídeo: tasa de bits, CRF, códec, filtros y mucho más.
- • Muy técnico y difícil de usar.
Abra el Símbolo del sistema o la Terminal de su computadora.
En tu terminal de comandos, copia y pega la siguiente línea: ffmpeg -i input.mp4 -vcodec libx265 -crf 28 -preset medium -acodec aac -b:a 128k output.mp4.
Asegúrese de cambiar el entrada.mp4 línea al nombre del archivo que desea comprimir. Además, cambie salida.mp4 al nombre de archivo con el que desea guardar el video. Con estos conjuntos de archivos, presione Ingresar.

Una vez que confirmes la línea de comandos que escribiste para la compresión de vídeo, FFmpeg producirá un vídeo con un tamaño de archivo menor.
Utilice la solución gratuita para escritorio HandBrake.
Ahora que hemos analizado dos opciones, veamos la mejor manera de comprimir videos de GoPro para Facebook usando HandBrake. Esta herramienta de codificación de video de código abierto también incluye una configuración de compresión de video.
Gracias a los ajustes preestablecidos de conversión y las herramientas de reducción de calidad, estas soluciones poco convencionales pueden ser útiles si solo deseas reducir el tamaño de tus archivos de video. Esto las hace ideales para publicaciones en redes sociales como Facebook o Twitter.
Para obtener más información sobre HandBrake, asegúrese de leer sus características principales a continuación. No olvide consultar también nuestra guía rápida para aprender a usarlo más fácilmente.
Principales características:
- • Velocidad de compresión de archivos moderada a cambio de estabilidad en el escritorio.
- • Buena tasa de compresión, dada la importante reducción de calidad.
- • Admite archivos MP4 y MKV, formatos muy utilizados en GoPro.
- • Preajustes fáciles de usar con ajustes de códec, calidad y archivos por lotes.
- • Más optimizado para usuarios intermedios con experiencia técnica moderada.
Abra el freno de mano y seleccione Archivo para abrir tu almacenamiento y localizar el archivo que deseas comprimir.
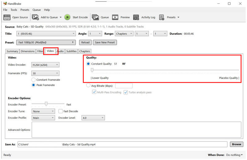
Ahora que el vídeo se ha importado, puede seleccionar entre las Preestablecido opciones. Para una compresión de tamaño de archivo equilibrada con una calidad de video aceptable, puede seleccionar Rápido 720p30Este es, por lo general, el ajuste preestablecido recomendado.
Alternativamente, puede utilizar la compresión manual accediendo a la Video pestaña. Luego, ajuste la Control deslizante de calidad a la izquierda para configurar tu video en Menor calidadTenga cuidado al usar esta herramienta, ya que la reducción directa de la calidad disminuye significativamente la experiencia de visualización del video.

Entre las opciones de esta lista, HandBrake ofrece la reducción de tamaño de archivo más drástica. Desafortunadamente, no se recomienda, ya que los vídeos de GoPro están pensados para verse con una calidad suficientemente buena.
Parte 3. Preguntas frecuentes sobre la compresión de vídeos de GoPro
¿Cuál es el formato de los archivos de vídeo de GoPro?
GoPro utiliza dos formatos. Puede guardar videoclips como archivos MP4 o MOV. Estos formatos se seleccionan porque son los formatos estándar para Windows y macOS. Sin embargo, asegúrese de comprimir vídeos MOV o archivos MP4 primero, ya que los clips de GoPro son muy grandes.
¿Cuál es el tamaño medio de los archivos de vídeo de GoPro?
Los vídeos de GoPro suelen ser grandes. Su tamaño de archivo habitual oscila entre 1 GB y 4 GB. Se trata de clips cortos, de entre 10 y 15 minutos de duración.
¿Debería usar GoPro para la producción de vídeo?
Sí, puedes. GoPro es la mejor opción para un género y contenido de video específico. Se recomienda especialmente para grabar videos de viajes en motocicleta o bicicleta.
¿Es difícil editar vídeos de GoPro?
No, no lo es. Es solo un pequeño inconveniente, ya que los vídeos de GoPro son muy grandes. Puedes editar los vídeos de GoPro igual que editas otros formatos.
¿Cuál es la mejor herramienta de compresión para archivos multimedia destinados a la edición de vídeo?
Depende del tamaño del archivo de vídeo. Para vídeos pequeños, el compresor online gratuito ArkThinker es suficiente. Para usuarios experimentados, FFmpeg y HandBrake deberían ser buenas opciones.
Conclusión
Ahora que hemos proporcionado las mejores soluciones para Compresión de vídeos de GoProEsperamos que este artículo le haya brindado información útil para reducir el tamaño de sus archivos de video. Para comprimir archivos puntualmente, considere usar ArkThinker Free Online Compressor.